Dugard Ltd
Dugard are a seller of precision engineering machines. They were using Excel as a quotation system for salesmen to use whilst on the road. This had become very cumbersome, and needed updating.
They invited me in to review their system and look at a more centralised solution, which would allow them to see real time quotes, and action them as required.
The decision was to use Cloud Based SQL Azure as the backend, and deliver a system designed in Visual Studio using the latest .net core framework, WPF and MVVM.
All roads lead the the quotation, so to begin we needed to build a system to allow all the various data points and images to make up the quote.
Here we have the model images. All stored on Azure Blob storage, and can be access anywhere.
These are the tech specification, all in image form, ready for the quote.
The live quote interface has many sections. This was designed to be customer facing, with rolling screens animated for easy scrolling through the various sections.
Finally, for the salesmen, they can run a 15-20 page pdf of all the details on the deal. This is made from all the inputs from the quote section.
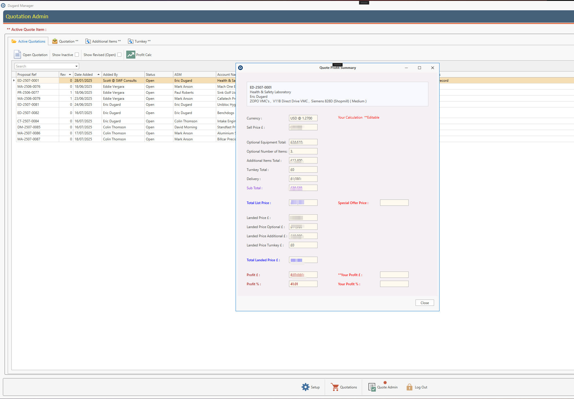
Here we have the quote list, so admin can see any quotes currently live. Also its possible to work out the profit from here, along with a the ability to add your own numbers in to work out the best possible price.
DollyHotDogs
Dollyhotdogs are a home furnishings, textiles and giftware company.
They are using multiple vendor/sources for selling their products. These include Shopify, Esty and MS Excel spreadsheets for direct orders from wholesale customers.
Their main ‘hub’ of information is Zoho Inventory.
My first task was to import the wholesale customers Excel spreadsheet into the new system, extract the order data via code and display the details to confirm order items and total.
Next task was to import the data into Zoho, as a Sales order, via the API. Using RestSharp library for HTTP connectivity and the requests via the Zoho API I was able to import the order details.
To import the data, backend unique ID’s for all items and warehouses etc. are required, therefore on opening the application this data is moved into memory and used when required. All requested via the API, so always up to date and valid.
Further to this, we will be coding against many other Excel formats, from different companies to aid in fast and accurate imports.
Buxted Construction
Buxted Construction are a leading contractor for groundworks, infrastructure and civil engineering to the building industry , employing over 400 people. Current turnover is in excess of £74M. They work with major house builders such as Barratts, Redrow, Taylor Wimpey, Linden, Bloor and Bovis .
Buxted were originally using a legacy MS Access database that was causing issues due to synchronising between two different locations. MS Access fulls short in these circumstances and therefore we decided to move to a more robust enterprise level system.
This new system has been ported to backend Azure and frontend Visual Studio 2017/19.
Very early in the project, Buxted were very interested in having the ability to clock their personnel in from all their remote sites. Based on this information, I wrote the system purely as an API structure, meaning that any future web components could use the same code base and we would have one controlling element.
iSOS wrote the mobile app that integrates via the API, which has produced considerable time saving for personnel to clock themselves into each job each day, and instant feedback for the head office. Using a technology called SignalR, I’m able to provide split second updates to the central office Windows application as people are logged in.
Further integration into Azure‘s blob structure has meant we have the ability to upload photos of all staff as well as adding copies of qualifications and certifications so people on site have instant access to this information.
Personnel, contacts, sites, vehicles, plant equipment, events and time sheets are all part of the overall application.
Finally, the authentication process is handled using Azure Active Directory with integration to Office 365 logins. Using claims, we are able to restrict personnel to protect the visibility of data.
“What you have done for us has TOTALLY transformed our working practices – achieved a flexible end result that was beyond expectation. The H&S guys are completely sold on the qualification images being available to view on the web app, and it has removed the need for a 400 page document including copies for every workers qualifications being printed and stored on every site. Health and Safety plays a huge part in this industry now, and real time information in this area has significantly reduced office admin time. Management working data is much more accurate which is critically important to us! Judith Ruthven”
Personnel
Qualifications
Profile
Contracts
Clients
Vehicle Management
Timesheets
Altech Engineering
Altech Engineering, based in Sussex, has been providing sheet metal engineering services and solutions to customer needs since 1988.
This system is small and relatively simple, and provides a solution to administer and control purchase orders.
Front end has been written in C#, with a SQL Azure cloud based database.
It uses Office 365 login via Azure Active Directory.
Main Screen
Edit Purchase Order
GMC Publications
I have worked for GMC for over a decade now. Originally employed by them, and now a freelance developer / software support. Mainly my work revolves around SQL Server, and lately incorporating their subscriptions and book ordering system into Zoho. I have set up a process for moving data in and out of SQL using SSIS and calls using Zoho’s api.
Warehouse - Zoho stock levels
Boon Building Services
Boon are an electrical installations company working from Staines-Upon-Thames.
Boon wanted a system to control and manage the many personnel they have working for them across many sites in and around London.
The system also has a clock in facility via an internal websites which feeds directly into the office based system. The website uses data exposed via an api which is from SQL Azure.
We are also using Azure Service Bus for real time feedback from the web site directly to the internal office system to see people clock in as it happens.
Technology :
Visual Studio 2015
C#, MVVM, IOC (Ninject)
SQL Azure , Service Bus, web api2, Azure Web Sites
Screen Shots
Projects Listing :
Personnel :
Timesheets :
Dashboards:
BoonHub website (written by isos.com) :
Ford Aviation
Ford Aviation are an aircraft broker based in Horsham.
This latest cloud Azure system has been written to replace the legacy MS Access system I wrote many years ago.
This is a works in progress as there will be other modules that need adding to the current system to deal with all parts of the business.
Technology :
Visual Studio 2015
C#, MVVM, IOC (Ninject)
SQL Azure.
Screen Shots
Fixtures :
Schedules :
Dashboard
Weald Computers
Weald Computers are an IT company based in West Sussex. They provide software/hardware solutions to many companies.
Weald required a Helpdesk system to control and monitor support for their customers. This also integrates with their accounts software which provides all the customer records.
Technology :
Visual Studio 2015
C#, MVVM, IOC (Ninject)
SQL Azure.
Screen Shots
Call List :
Call Detail :
I have also completed some Microsoft LightSwitch systems for Weald.
Higgidy Pies
Higgidy Pies are one of my favourite clients as they always give me lots of pies when I visit :)
Higgidy required a forecasting system to predict product consumption.
A very complicated system with heavy backend SQL usage. Products are set against many types of adjustments and must all interact and update in a fast and accurate manner.
Technology :
Visual Studio 2015
C#
SQL Server on premise.
DevExpress tooling
Screen Shots
Products Screen :
Adjustments :
Reports :
Other companies I have developed for;
Real Time Inventory Management - Used with the following companies : The White Company, Tesco, Burberry, Gap
Real Time Middle East
Headsets.com -SQL Server DBA
Independent Pilots Association
Aerco
Comfort Services
Kent Domestic
MDC
Welland
