Portfolio

Real Software for Real Businesses

From VMD-licensed manufacturers to £74M+ construction companies. Each system built from scratch to fit their exact workflow.

20+Years
10+Industries
£150M+Client Turnover

NT Labs

Aquatic Products (VMD Licensed)
Ongoing — new modules in development

Cloud-Backed Product Formulation & Inventory Management

The Challenge

NT Labs manufactures fish medicines, water treatments, test kits, and fish foods. Operating since 1982, they hold a VMD licence — the first in the UK for ornamental fish products. The business had outgrown Excel spreadsheets and manual processes. They needed a system handling complex multi-stage chemical formulations, maintaining full version history for regulatory compliance, and providing real-time stock visibility across chemicals, components, and finished goods.

The Solution

Built NTLabsManager — a cloud-backed WPF desktop application built from scratch to match their laboratory and production team workflows. This project was developed entirely using AI-driven development — delivering enterprise-grade software faster and at lower cost than traditional approaches.

AI AI-Driven Development

NTLabsManager is a prime example of what AI-driven development can achieve. The system handles exceptionally complex requirements: multi-stage chemical formulations with full Bill of Materials (BOM) management, where every modification must be version-controlled for VMD (Veterinary Medicines Directorate) regulatory compliance. Each product has a deeply nested BOM — raw chemicals through to bulk mixes, intermediates, and finished goods — with automatic weight calculations, GHS hazard classification, and full audit trails that satisfy government inspectors. AI-assisted coding made it possible for one developer to deliver what would traditionally require a team — handling the intricate BOM structures, regulatory constraints, and data integrity requirements with fewer bugs and faster iteration cycles.

Key Modules

  • Product Build — multi-stage formulation (chemicals → bulk → intermediates → finished goods) with automatic weight calculations and mandatory change descriptions for VMD compliance
  • System Data — chemicals with GHS hazard symbols, packaging, printed materials, suppliers, and customers. All reference data version-controlled
  • Stock Control — real-time inventory with low-stock detection, supplier grouping, order recommendations with estimated costs, and delivery processing
  • Food Module — product specs (size, shape, colour, buoyancy) with detailed nutritional data
  • Version Control — every modification tracked with full audit trail for regulatory compliance
C#WPFDevExpress.NET 8EF CoreAzure SQLAzure ADKey VaultClickOnceAI-Driven Development

Dugard

Precision Engineering Machinery (£74M+ turnover)
In production

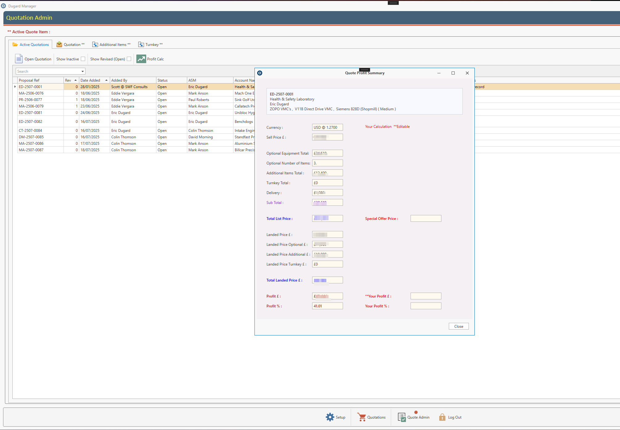
Enterprise Quotation System

The Challenge

Dugard sells precision engineering machines with salesmen working in the field. They were using Excel as a quotation system, which had become cumbersome and offered no real-time visibility from headquarters. They needed a centralised solution that could scale with the business.

The Solution

Cloud-based quotation platform with Azure SQL backend, replacing the Excel process entirely.

Key Modules

  • Model Images — all machine imagery stored on Azure Blob, accessible from anywhere
  • Technical Specifications — product specs in image format, ready for quotation inclusion
  • Live Quote Interface — multi-section customer-facing design with animated rolling screens
  • PDF Generation — 15-20 page quotation documents compiled from all quote sections
  • Quote Management — admin view of all active quotes with profit margin calculations and custom pricing
C#.NET CoreWPFMVVMAzure SQLAzure Blob

Buxted Construction

Groundworks & Infrastructure (400+ employees, £74M+ turnover)
Long-term partnership

Enterprise Personnel, Fleet & Time Management

The Challenge

A leading groundworks and civil engineering contractor working with Barratt, Redrow, Taylor Wimpey, and other major house builders. Their legacy MS Access database was causing synchronisation failures between two locations and couldn't handle enterprise-level requirements for 400+ staff.

The Solution

Full migration from MS Access to Azure-backed enterprise system with mobile integration.

Key Modules

  • Mobile Clock-In — API-first architecture allowing iSOS mobile app integration. Personnel clock in from remote sites with instant headquarters feedback via SignalR real-time updates
  • Personnel & Qualifications — staff photos and certifications stored in Azure Blob for instant on-site access. Eliminated the need for 400-page printed qualification documents on every site
  • Fleet Management — 329 vehicles tracked with MOT, tax, ULEZ, SORN status, allocation, and type classification
  • Site & Contract Management — full project tracking across all active construction sites
  • Timesheets — integrated with mobile clock-in data for accurate payroll preparation
  • Health & Safety — real-time qualification visibility, significantly reducing office admin time

“What you have done for us has TOTALLY transformed our working practices — achieved a flexible end result that was beyond expectation. The H&S guys are completely sold on the qualification images being available on the web app. It has removed the need for a 400-page document on every site. Real-time information has significantly reduced office admin time. Management working data is much more accurate, which is critically important to us!”

— Judith Ruthven, Buxted Construction
C#Azure SQLAzure BlobAzure ADSignalRWeb APIOffice 365
DollyHotDogs
DollyHotDogs application

DollyHotDogs

Home Furnishings & Giftware
Delivered

Multi-Channel Inventory Integration

The Challenge

Selling through Shopify, Etsy, and Excel-based wholesale orders with Zoho Inventory as the central hub. No unified view of stock, and wholesale orders required manual re-keying from Excel spreadsheets.

The Solution

Integration hub connecting all sales channels to Zoho Inventory automatically.

Key Modules

  • Wholesale Import — Excel spreadsheet ingestion with order data extraction and confirmation display
  • Zoho API Integration — automated sales order creation via RestSharp HTTP library
  • Dynamic Backend — unique IDs for items and warehouses loaded on startup, all data validated via API
C#RestSharpZoho Inventory APIShopify APIEtsy API

Higgidy Pies

Food Manufacturing
Delivered

Product Consumption Forecasting

The Challenge

Needed a forecasting system to predict product consumption. Products interact with many types of adjustments that must all calculate rapidly and accurately — a complex backend challenge.

The Solution

Custom forecasting system with heavy SQL backend processing, handling products, adjustments, and automated reporting with fast multi-variable calculations.

C#SQL ServerDevExpress
Weald Computers
Weald Computers application

Weald Computers

IT Services, West Sussex
Delivered

Helpdesk System with Accounts Integration

The Challenge

Needed a helpdesk system to control and monitor customer support calls, with seamless integration into their existing accounts software for customer records.

The Solution

Custom helpdesk application with call listing, call detail management, and accounts software connectivity.

C#MVVMSQL AzureMicrosoft LightSwitch

Other Clients

I've also built systems for Griffin Cars, Ford Aviation, Guild of Master Craftsmen, Welland Medical, Headsets.com, Independent Pilots Association, Comfort Services, and others.

Discuss Your Project